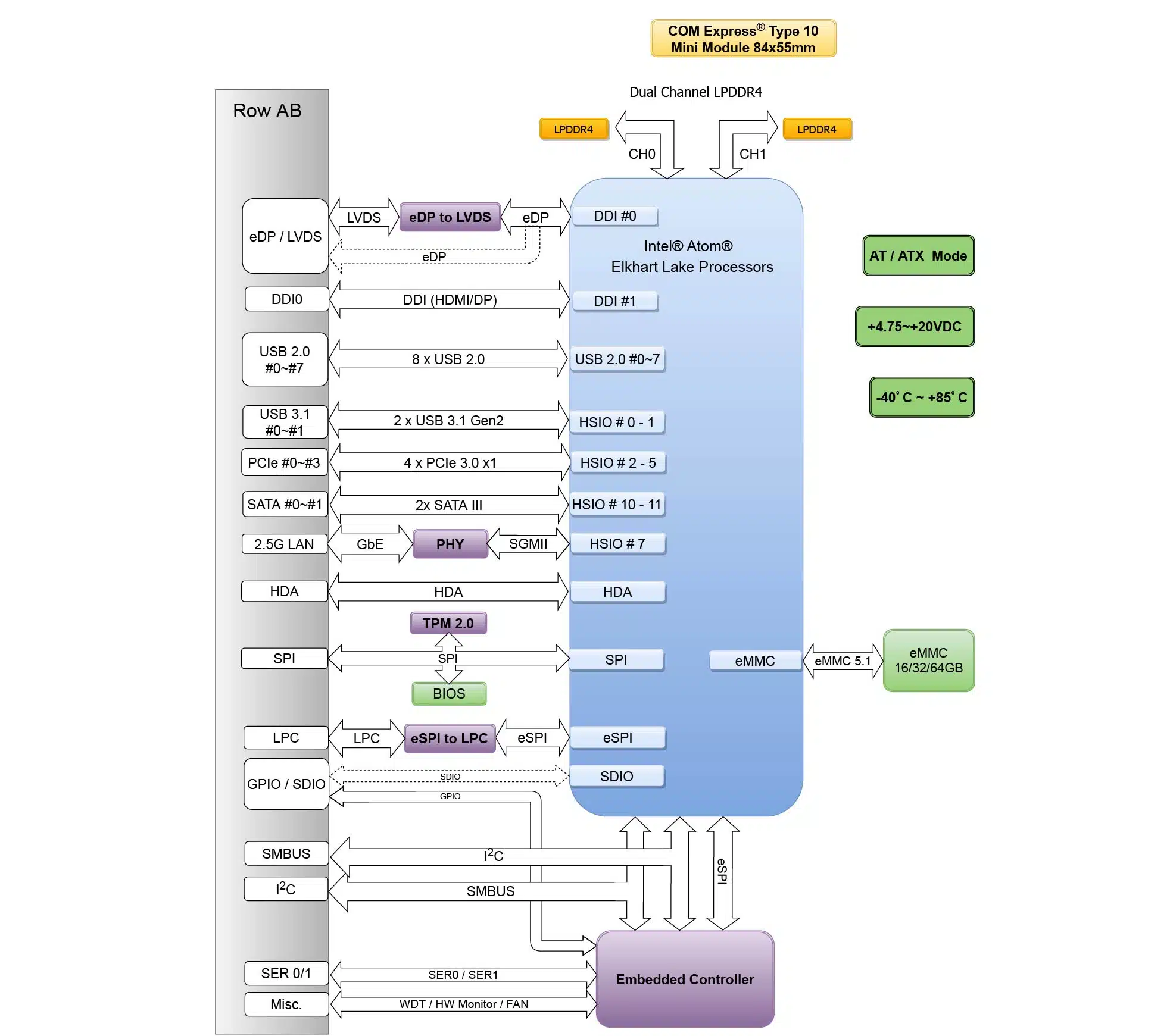
PCOM-BA02GL, a Type 10 Mini COM Express® (84 x 55 mm) module which based on Intel® Elkhart Lake Atom® x6000 and Pentium® N and J Series Processors. In this architecture, it could provide LVDS, and high quantity HDMI®, eDP, DP with 4K resolution. And it also provides turbo mode up to 3.0GHz, with extending 4x PCIe 3.0 x1, 2x USB 3.2 Gen2, 8x USB 2.0, and 2x SATA III devices. With ultra low power consumption(6W to 12W), wide-temp support, it could provide very energy saving and high effective performance. Portwell want to promotes PCOM-BA02GL as vertical solution to aim in the different versatile applications, such as automation, military, hospitality, transportation and so on.
Model Name | PCOM-BA02GL |
Form Factor | COM Express® Mini (84 x 55mm) |
COM Type | Type 10 |
CPU/ Clock/ Cache | Intel® Pentium® J6426 Intel® Celeron® N6211 Intel® Atom® x6211E Intel® Atom® x6413E Intel® Atom® x6425E Intel® Atom® x6425RE Up to 3.00 GHz turbo frequency 1.5MB cache |
Chipset | SoC |
Memory | Dual Channel LPDDR4 3200 MT/s Support In Band ECC |
USB | 2x USB 3.2 Gan2, 8x USB 2.0 |
PCI Express | 4 x PCIe 3.0 x 1 |
Ethernet | 2.5 GbE with GPY215 (x6425RE SKU additional support TSN/TCC) |
Sound | Intel® High Definition Audio |
Graphic Controller | Intel® HD Graphics |
Carrier Board | PCOM-CA00 (Type 10) |
Product | Ordering P/N | Status |
---|---|---|
PCOM-BA02GL-J6426-8G-32G | AB1-3L78 | Contact us |
PCOM-BA02GL-N6211-4G-16G | AB1-3L77 | Contact us |
PCOM-BA02GL-x6211E-4G-16G | AB1-3L79 | Contact us |
PCOM-BA02GL-x6413E-8G-16G | AB1-3L76 | Contact us |
PCOM-BA02GL-x6425E-8G-32G | AB1-3K47 | Contact us |
PCOM-BA02GL-x6425RE-8G-16G | AB1-3L75 | Contact us |
Accessory | Ordering P/N | Status |
---|---|---|
Heatsink (Atom) | B830B480 | Available |
Heatsink (Pentium/Celeron) | B830B490 | Available |
Heatspreader (Atom) | B830B500 | Available |
Heatspreader (Pentium/Celeron) | B830B510 | Available |
PCOM-CA00 (Micro-ATX Carrier board) |
AB1-3917 | Available |
To provide the best experiences, we and our partners use technologies like cookies to store and/or access device information. Consenting to these technologies will allow us and our partners to process personal data such as browsing behavior or unique IDs on this site and show (non-) personalized ads. Not consenting or withdrawing consent, may adversely affect certain features and functions.
Click below to consent to the above or make granular choices. Your choices will be applied to this site only. You can change your settings at any time, including withdrawing your consent, by using the toggles on the Cookie Policy, or by clicking on the manage consent button at the bottom of the screen.