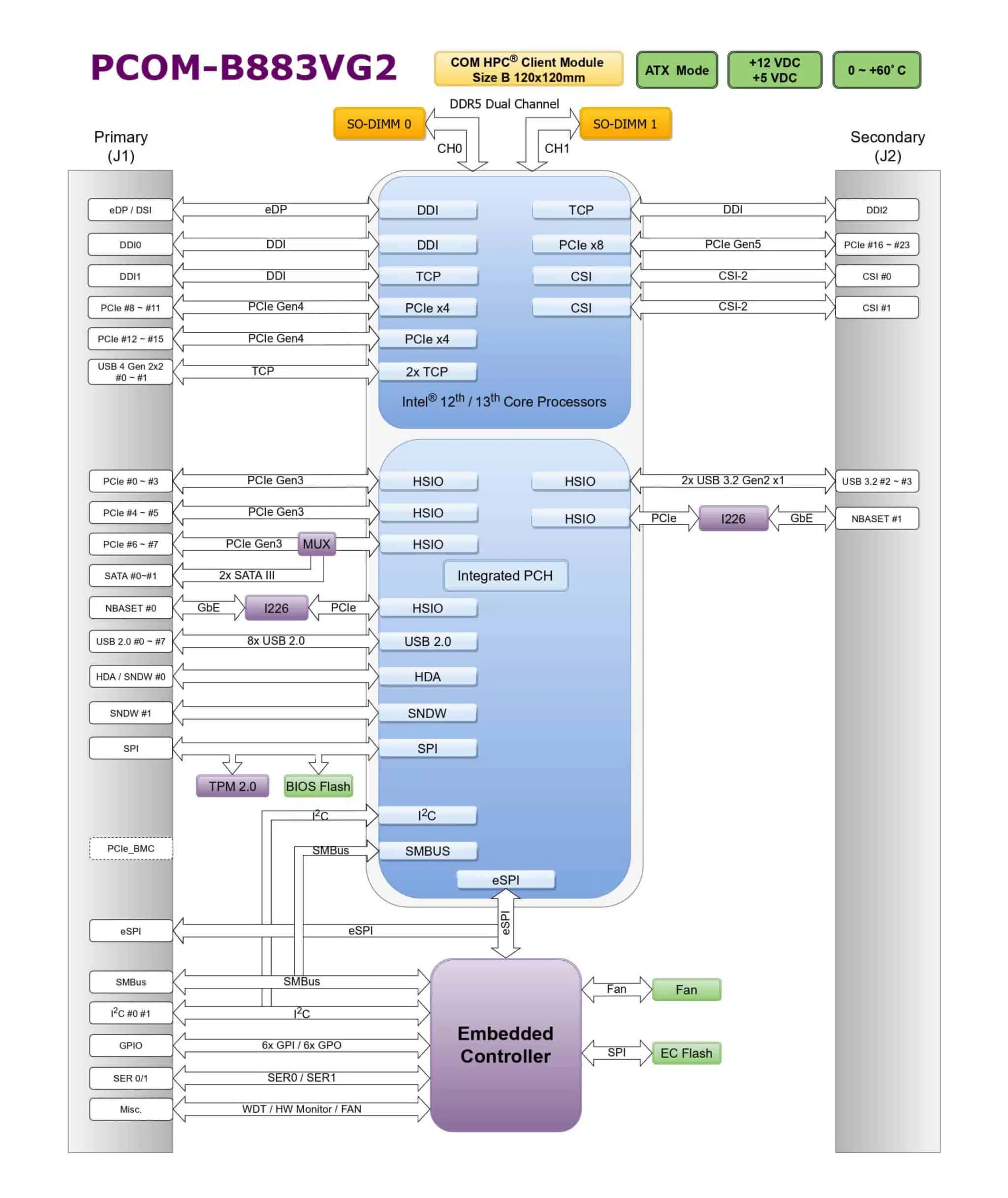
PCOM-B883VG2

COM-HPC® Client module Size B module with Intel® 12th / 13th Gen H/P/U Series Processor DDR5 SO-DIMM, DDI, PCIe Gen 5, USB4, USB 3.2 Gen2, 2.5 Gigabit TSN Ethernet, discrete TPM 2.0, eDP, SATA III

Features

  • 12th / 13thGen Intel®Core™, Series processors in Intel 7 lithography
  • Up to 6x performance core + 8x efficient core, and up to 96x graphic execution units
  • 2x DDR5-4800 non-ECC SO-DIMMs up to 2x 32GB, 1x PCIe Gen5 x8(H series), 2x Gen4 x4, and 8x PCIe Gen3 x1
  • 2x USB4, 2x USB3.2 Gen2, 8x USB2.0, 2x SATAIII, 3x DDI, eDP
  • I226 Series ethernet

PCOM-B883VG2 is COM-HPC module based on Intel® 12th / 13th Gen H/P/U series platform. It is compatible with COM-HPC 1.15 standard. The platform adopt Intel 7 lithography and VNNI instruction set, offers advance computing power with 15~45W theraml and industrial use condition for wide range application. PCOM-B883VG2 supports up to PCIe Gen5 x8 on selected SKU, and additional 2x Gen4 x4 lanes for high speed PCIe storage, and 2x Non-ECC DDR5 SO-DIMM, which is suit for mission critical use conditions and AI edgge computing with TSN. This module also provides 8x PCIe Gen3 x1 lanes, 2x USB4, 2x USB 3.2 Gen2, and 2x SATA III. The complete and flexible I/O capacity also mapped to wide range of industrial applications.

CPU and General
Form Factor
Core i7-13800HE, 6P + 8E/20T, 24 MB (45w)
Core i5-13600HE, 4P + 8E/16T, 18 MB (45w)
Core i3-13300HE, 4P + 4E/12T, 12 MB (45w)
Core i7-1370PE, 6P + 8E/20T, 18 MB (28w)
Core i5-1350PE, 4P + 8E/16T, 12 MB (28w)
Core i3-1320PE, 4P + 4E/12T, 12 MB (28w)
Core i7-1365UE, 2P + 8E/12T, 12 MB (15w)
Core i5-1345UE, 2P + 8E/12T, 12 MB (15w)
Core i3-1315UE, 2P + 4E/8T, 10 MB (15w)
Processor U300E, 1P + 4E/5T, 8 MB (15w)
Core i7-12800HE, 6P + 8E/20T, 24 MB (45w)
Core i5-12600HE, 4P + 8E/16T, 18 MB (45w)
Core i3-12300HE, 4P + 4E/12T, 12 MB (45w)
Core i7-1270PE, 4P + 8E/16T, 18 MB (28w)
Core i5-1250PE, 4P + 8E/16T, 12 MB (28w)
Core i3-1220PE, 4P + 4E/12T, 12 MB (28w)
Core i7-1265UE, 2P + 8E/12T, 12 MB (15w)
Core i5-1245UE, 2P + 8E/12T, 12 MB (15w)
Core i3-1215UE, 2P + 4E/8T, 10 MB (15w)
Celeron 7305E, 1P + 4E/5T, 8 MB (15w)
Chipset SoC
Memory
  • 2x DDR5 SO-DIMM up to 64GB 4800MT/s
  • Non-ECC
  • Dual Channel
Graphics Intel® Gfx up to 96 EU
Display 3x DDI, eDP
Sound Intel® High Definition Audio
Carrier Board PCOM-C880 (COM-HPC Client Carrier)
I/O Interface
SATA 2x SATA (share with PCIe)
USB
  • 2x USB4
  • 4x USB 3.2 Gen2
  • 8x USB 2.0
Ethernet Intel® I226 series
Serial I/O GPIO 12 bit GPIO (default 6 input/6 output)
I²C Baud Rate : 400KHz
SMBus Baud Rate : 100KHz
UART TX/RX signal only
PCI Express Gen4 1x Gen5 x8 (selected SKU), 2x Gen4 x4
PCI Express Gen3 8x Gen3 x1 (2 lanes share with SATA)
Display Default Options Resolution
eDP 1.4 eDP up to HBR3 7680 x 4320@60Hz
DDI DP up to HBR3 7680 x 4320@60Hz
DP up to HBR3 7680 x 4320@60Hz
DP up to HBR3 7680 x 4320@60Hz
Security TPM 2.0
MECHANICAL & ENVIRONMENT
Dimension 120mm x 120mm
Power DC IN Normal: +12V DC
AT/ATX mode
Storage Temperature -40°C to 85°C
Operating Temperature 0°C to 60°C
-40°C to 85°C (industrial SKU)
Certification Contact us
MTBF TBD
Vibration TBD
OS Windows 10/11
Ubuntu

Ordering Guide

Ordering Guide
Product Ordering P/N Status
PCOM-B883VG2-12800HE TBD In Development
PCOM-B883VG2-12600HE TBD In Development
PCOM-B883VG2-12300HE TBD In Development
PCOM-B883VG2-1270PE TBD In Development
PCOM-B883VG2-1250PE TBD In Development
PCOM-B883VG2-1220PE TBD In Development
PCOM-B883VG2-1265UE TBD In Development
PCOM-B883VG2-1245UE TBD In Development
PCOM-B883VG2-1215UE TBD In Development
PCOM-B883VG2-7305E TBD In Development
Accessory
Accessory Ordering P/N Status
Cooler TBD In Development
Heatsink TBD In Development
Heatspreader TBD In Development
PCOM-C880 (ATX carrier board) AB1-3L34Z In Development